Friday, April 08, 2011

Opening TFS to the world via supported "web" API - OData For TFS (Beta) (Oh and you can use OData with CodePlex now too!)

Microsoft Downloads - OData Service for Team Foundation Server 2010 (beta)

"This sample allows you to expose an OData service for Team Foundation Server 2010. This service can make it easier to work with data from Team Foundation Server on a multitude of devices.

File Name: ODataForTFS2010-SampleSetup-Beta.exe

Size: 19.4MB

Version: Beta

Date Published: 4/8/2011

Language: English

The purpose of this project is to help developers work with data from Team Foundation Server on multiple types of devices (such as smartphones and tablets) and operating systems. OData provides a great solution for this goal, since the existing Team Foundation Server 2010 object model only works for applications developed on the Windows platform. The Team Foundation Server 2010 application tier also exposes a number of web services, but these are not supported interfaces and interaction with these web services directly may have unintended side effects. OData, on the other hand, is accessible from any device and application stack which supports HTTP requests. As such, this OData service interacts with the client object model in the SDK (it does not manipulate any web services directly).

For a video demonstration of this service please click here.

We are interested in your feedback on this beta, and we are excited to hear about the types of experiences you create with it. You can email us at TFSOData@Microsoft.com.

...

There are several components of this sample, and the software requirements depend on how you would like to use it. The list of required software may include the following:

  • Microsoft Visual Studio 2010
  • Microsoft Visual Studio Team Explorer 2010
  • Microsoft Visual Studio Team Foundation Server 2010 (or access to a project hosted on a Team Foundation Server instance hosted by CodePlex.com)
  • Microsoft .NET Framework 4; WCF Data Services Toolkit (aka ODataContrib); Internet Information Services 7 (IIS7)
  • Windows Azure Tools 1.3 for Microsoft Visual Studio 2010
  • (Optional) Windows Phone Developer Tools; (Optional) Microsoft WebMatrix

..."

This could be a awesome opening of TFS to "the world". An official and supported web friendly API for TFS? Awesome...

Here's a snap of the extracted download;

SNAGHTML9fa7d6d

And the included readme;

SNAGHTML9fb40ea

Also did you catch, "or access to a project hosted on a Team Foundation Server instance hosted by CodePlex.com"?

Looks like if you have a CodePlex project, you can access it via OData? Yep!

CodePlex OData API Preview

"Overview

The CodePlex OData API Preview is an implementation of the OData protocol built upon the existing Team Foundation Server 2010 API used to connect to CodePlex. The API is subject to change as we get feedback from customers.

To learn more about the OData protocol, you can browse the OData site at http://www.odata.org.

If you have questions or feedback about this service, please email TFSOData@Microsoft.com. Please note that this preview service is provided "as-is", with no guaranteed uptime and is not officially supported by Microsoft. But if you are having problems please let us know and we'll do our best to work with you.

Getting Started

In the following section you will find meaningful information about how to consume data from the CodePlex TFS taking advantage of the CodePlex OData API Preview.

...

image

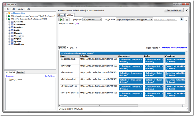
And yep, it works!

Here's any example for my hosted stuff on the TFS01 collection, in LINQPad of course ;)

image

ZOMG...

For more information also check out Brian Keller's post, OData Service for Team Foundation Server 2010

1 comment:

  1. Hi!

    I just published one app(on WP7 Market Place) as well based on the TFS Odata Service.

    The App name is "TFS On The Road".

    You can find more Information under:
    http://pcbl.de/tfs-on-the-road/

    Enjoy!

    Br,
    Pedro

    ReplyDelete

NOTE: Anonymous Commenting has been turned off for a while... The comment spammers are just killing me...

ALL comments are moderated. I will review every comment before it will appear on the blog.

Your comment WILL NOT APPEAR UNTIL I approve it. This may take some hours...

I reserve, and will use, the right to not approve ANY comment for ANY reason. I will not usually, but if it's off topic, spam (or even close to spam-like), inflammatory, mean, etc, etc, well... then...

Please see my comment policy for more information if you are interested.

Thanks,
Greg

PS. I am proactively moderating comments. Your comment WILL NOT APPEAR UNTIL I approve it. This may take some hours...