Sunday, December 30, 2007

Visual Configuration Section Designer

Jelle Druyts - Just Released: Configuration Section Designer

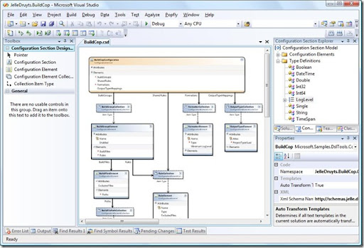
"I just released my first domain specific language to the public! The Configuration Section Designer is a Visual Studio add-in that allows you to graphically design .NET Configuration Sections and automatically generates all the required code and a schema definition (XSD) for them.

ConfigurationSectionDesigner

For all information, downloads, source code, work item tracking and discussions visit http://www.codeplex.com/csd.

The Configuration Section Designer is built on Visual Studio 2008 with the very excellent DSL Tools ..."

This looks like an interesting project. And a very nice to have if you have complicated config sections...

No comments: